Monet Windows 11 -käyttäjät ilmoittivat äskettäin virheilmoituksen saattaessa laitteenhallinnan avaamista. Jotkut ovat väittäneet, että laitteenhallinta ei avaudu, jäljessä koko tietokone. Jos et voi avata laitteenhallintaa Windows 11 -tietokoneellasi, tässä sinun pitäisi tehdä.
1. Suorita Device Manager Run -valintaikkunasta
Windows 11 tarjoaa sinulle monia tapoja avata laitehallinta. Jos yksi menetelmä ei toimi, älä huoli - sinulla on vaihtoehtoja! Yksi nopea tapa käyttää sitä on Run -valintaikkunan kautta.
1. PainaWindows Key + RPainike näppäimistöllä. Tämä avaa Run -valintaikkunan.

2. Kirjoitadevmgmt.mscja painaKirjoittaa.


2. Suorita laitteenhallinta hallinnollisilla oikeuksilla
Voit myös yrittää käyttää laitehallintaa hallinnollisilla oikeuksilla korjata laitehallinta, joka ei avata ongelmaa Windows 11: ssä.

- Napsauta Windows 11 -haku ja kirjoita laitteenhallinta.
- Napsauta hiiren kakkospainikkeella laitteenhallinta ja valitseJärjestelmänvalvojana.
- Voit avata Run -valintaikkunan (Windows + R) ja kirjoittaadevmgmt.msc. Seuraavaksi tarkista vaihtoehtoLuo tämä tehtävä hallinnollisilla etuoikeuksillaja napsauta OK -painiketta.
Molemmat johtavat laitteenhallinnan hallinnollisilla oikeuksilla.
3. Avaa Device Manager -komentokehotteen kautta
Jos Run -komento ei avaa Device Manager -sovellusta, kokeile sen sijaan komentokehotteen. Näin.
1. Napsauta Windows 11 -hakua ja kirjoita komentokehotukseen. Napsauta hiiren kakkospainikkeella komentokehotetta ja valitseJärjestelmänvalvojana.


2. Kirjoitadevmgmt.mscja osuaKirjoittaapainike.


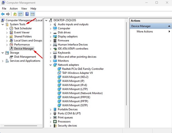
4. Avaa laitteenhallinta tietokoneen hallintatyökalun kautta
Toinen tapa käyttää laitteiden hallintaa on tietokoneen hallintatyökalun kautta. Seuraa vain näitä yksinkertaisia vaiheita alla
1. Napsauta Windows 11 -hakua ja kirjoita sisäänTietokoneen hallinta. Avaa tietokoneen hallintasovellus luettelosta.


2. LaajennaJärjestelmätyökalutOsa tietokoneen hallintatyökalusta ja valitseLaitehallinta.


5. Suorita järjestelmän ylläpidon vianmääritys
Jos laitteenhallinta ei vieläkään avata Windows 11: ssä, sinun on suoritettava järjestelmän ylläpidon vianmääritys. Tämä korjaa todennäköisesti ongelmia työpöytä -pikakuvakkeilla, levytilavuudella, tiedostopolkuilla, laitteenhallinta- ja muulla.
1. Avaa Windows 11 -haku ja kirjoita sisäänOhjauspaneeli. Seuraavaksi avaa ohjauspaneelisovellus luettelosta.


2. Kytke näkymätilaSuuret kuvakkeetja napsautaVianetsintä.


3. NapsautaSuorittaa huoltotehtävätLinkki järjestelmän ja turvallisuuden alla.


4. Järjestelmän ylläpidon vianetsintä toimii. NapsauttaaSeuraavaPainikkeen ja seuraa näytön ohjeita prosessin loppuun saattamiseksi.


Kun olet suorittanut vianetsintä, käynnistä Windows 11 -tietokone uudelleen. Uudelleenkäynnistyksen jälkeen voit avata laitteenhallinnan Windows 11: ssä.
6. Sulje pois kiintolevyongelmat
Kiintolevyongelmat ovat toinen syy, miksi laitteenhallinta ei avaudu Windowsissa. Et todennäköisesti pysty avaamaan laitehallintaa kiintolevyn tai järjestelmävirheen takia. Siksi kiintolevyn skannaaminen ja korjaaminen on suositeltavaa. Tämä lisää mahdollisuuksia saada laitehallintaongelma korjaamaan.
1. Napsauta Windows -haku ja kirjoita komentokehote.
2. Napsauta hiiren kakkospainikkeella komentokehotetta ja valitseJärjestelmänvalvojana.


3. TYYPPIChkdsk c: /fja paina ENTER.


Tämä skannaa ja korjaa kiintolevyongelmat. Kun olet valmis, käynnistä tietokone uudelleen ja käynnistä Device Manager uudelleen.
7. Suorita SFC ja Disd Command
Ehkä laitteenhallinta ei avata vioittuneiden järjestelmätiedostojen takia. Jos kyseessä oli ongelma, sinun on suoritettava SFC & Dis -komennot vioittuneiden järjestelmätiedostojen havaitsemiseksi ja palauttamiseksi.
1. Napsauta Windows 11 -hakua ja kirjoita sisäänKomentokehotus. Seuraavaksi napsauta hiiren kakkospainikkeella komentokehotetta ja valitseJärjestelmänvalvojana.


2. Kirjoita komento ja painaKirjoittaa.
SFC /scannow


3. Jos SFC -komento näyttää virheen, sinun on suoritettava DIST -skannaus. Tätä varten sinun on suoritettava nämä kolme komentoa peräkkäin.
DISM /Online /Cleanup-Image /CheckHealthDISM /Online /Cleanup-Image /ScanHealthDISM /Online /Cleanup-Image /RestoreHealth


Skannaus kestää muutama minuutti. Kun olet valmis, käynnistä Windows 11 -tietokone uudelleen ja avaa laitteenhallinta uudelleen.
8. Päivitä Windows 11


Katso myös:Kuinka korjata laitteenhallinta vilkkuu tai välähtää Windows 11: ssä
Käyttöjärjestelmän virheet ja häiriöt voivat joskus estää laitteenhallinnan avautumista. Jos tämä on ongelma, sinun on joko palauttaa Windows 11 edelliseen versioon tai asennettava kaikki odottavat päivitykset.
Windows 11: n pitäminen ajan tasalla on erittäin tärkeää vakauden kannalta ja johtaa parempaan suorituskykyyn. Joten sinun tulisi yrittää päivittää Windows 11: n uusimpaan versioon ja nähdä, auttaako se.
Avaa vain Windows 11 -sovelluksen asetussovellus ja siirry kohtaanWindows -päivitykset> Tarkista päivitykset. Jos päivityksiä on saatavana, lataa ja asenna ne.
9. Suorita järjestelmän palautus
Voit suorittaa järjestelmän palautuksen vain, jos olet jo ottanut ominaisuuden käyttöön järjestelmän palautuspisteen Windows 11: ssä. Jos automaattiset järjestelmän palautuspisteet ovat käytössä, noudata näitä vaiheita.
1. Napsauta Windows 11 -hakua ja kirjoita sisäänPalautus.


2. NapsautaAvoin järjestelmän palautusvaihtoehto.


3.Valitse palautuspisteHaluat käyttää ja napsautaSeuraavapainike.


Napsauta 4.Viimeistelypainike.
Tämä palauttaa Windows 11 -tietokoneen pisteeseen, jossa laitteenhallinta toimii hyvin.
Lue myös: Kuinka tyhjentää leikepöydän historia Windows 11: ssä
Nämä ovat parhaat tavat korjata laitehallinta, joka ei avaudu Windows 11: ssä. Nämä menetelmät olisivat todennäköisesti korjanneet ongelman, jos olisit seurannut niitä oikein. Jos tarvitset lisää apua, kerro meille alla olevissa kommenteissa.








![Kuinka korjata puuttuvat ajoaikaiset kirjastot Windows 11: ssä [2025 Guide]](https://fi.elsefix.com/tech/alice/wp-content/uploads/cache/2025/06/How-to-fix-missing-runtime-library-in-Windows-11.png)






